[Résumé] La modélisation en BPMN ne sert pas seulement à représenter un processus : elle permet de clarifier les zones d’ombre, structurer le dialogue métier / IT et sécuriser le chiffrage. En devenant le pivot entre vision fonctionnelle, architecture et estimation, le BPMN renforce la gouvernance et la réussite des projets.
Que dit ChatGPT au sujet de BPMN ?
BPMN (Business Process Model and Notation) est une norme de modélisation des processus métier largement utilisée pour représenter graphiquement les flux de travail et les opérations d’une organisation. En s’appuyant sur des diagrammes facilement compréhensibles, BPMN permet aux parties prenantes, qu’elles soient techniques ou non, de collaborer efficacement. Cette norme offre un langage visuel standardisé qui simplifie la communication entre les développeurs, les analystes et les dirigeants, tout en facilitant l’automatisation des processus. Avec BPMN, les entreprises peuvent non seulement mieux visualiser leurs processus existants, mais aussi identifier les inefficacités, optimiser les opérations et améliorer la gestion globale des workflows. Sa flexibilité et son adoption à grande échelle en font un outil incontournable pour la gestion des processus métier modernes.
BPMN est immédiatement activable dans le cadre de vos missions
Pour un consultant (auditeur, AMOA, architecte fonctionnel, architecte solution, architecte d’entreprise…) apporter rapidement de la valeur sécurise la mission. BPMN s’avère fort utile pour satisfaire cet objectif car prendre en charge la description des processus métiers c’est devenir la référence pour tous ceux qui cherchent à décrypter le « quoi » d’un projet. Prendre en charge une représentation rapide (la modélisation peut se faire en « live » durant les réunions), claire, fiable et non ambigüe d’un processus c’est contribuer utilement, dès le démarrage, à la réussite de votre projet. Mais ce n’est pas tout…
N.B. : Il existe de nombreux outils, gratuits, permettant de modéliser des processus au format BPMN. Parmi ces outils Camunda Modeler est une très bonne option. C’est l’outil qui a été utilisé pour l’illustration ci-dessous.
BPMN vous aide à clarifier les problématiques fonctionnelles
Généralité
L’objet de ce paragraphe est, via un exemple concret, de vous montrer comment BPMN contribuera à clarifier votre projet….
Description d’un process exemple (selon saint ChatGPT)
Voilà ce que ChatGPT propose lorsqu’on lui demande de décrire un process à modéliser dans le cadre de la rédaction d’un article pour un blog sur le sujet BPMN. Il s’agit d’un processus de validation de demande de congé dans une entreprise :
- Demande de congé soumise par l’employé :
- L’employé remplit et soumet un formulaire de demande de congé via un portail interne de l’entreprise.
- Vérification automatique des conditions :
- Le système vérifie automatiquement certaines règles de base :
- L’employé a-t-il suffisamment de jours de congé disponibles ?
- La demande de congé respecte-t-elle les politiques de l’entreprise ?
- Si la demande ne respecte pas ces règles (par exemple, nombre de jours insuffisant), elle est rejetée automatiquement et une notification est envoyée à l’employé.
- Le système vérifie automatiquement certaines règles de base :
- Validation du responsable :
- Si la demande passe les vérifications automatiques, elle est envoyée au responsable hiérarchique de l’employé pour validation.
- Le responsable examine la demande :
- S’il l’accepte, le processus continue.
- S’il la rejette, l’employé reçoit une notification et peut éventuellement soumettre une nouvelle demande.
- Validation des ressources humaines (RH) :
- Une fois la demande approuvée par le responsable, elle est envoyée aux RH pour une validation finale.
- Les RH vérifient l’impact sur la planification et la gestion des effectifs.
- Si la demande est approuvée, elle est enregistrée et confirmée auprès de l’employé et du responsable.
- Notification de l’employé :
- Une notification est envoyée à l’employé pour l’informer que sa demande a été approuvée et enregistrée.
- Mise à jour du planning :
- Le planning des congés de l’équipe et le système de gestion des ressources humaines sont automatiquement mis à jour avec les dates de congé de l’employé.
Le jeu des 5 erreurs
Cinq imprécisions se sont glissées dans le processus décrit ci-dessus. Essaie de les identifier sans te référer au prochain paragraphe…
Modélisation BPMN du process (effectué en 20 minutes « montre en main »)
Le paragraphe suivant « Quelques notions de vocabulaire BPMN » devrai vous aider à décrypter la modélisation ci-dessus.
Quelques notions de vocabulaire BPMN
- L’ensemble du cadre du BPMN s’appelle un « bassin » et il permet de caractériser le process c’est la raison pour laquelle vous trouverez le nom du process, verticalement, à gauche du bassin.
- Ce bassin est divisé en « couloirs » qui permettent, eux, d’indiquer quel type d’acteur exécute les actions figurant dans son couloir (ce qui permet aisément de déduire les fameux « parcours utilisateurs»). (Ex : Responsable hiérarchique, en vertical à gauche du second bassin)
- Un cercle avec :
- Un trait simple : Est un évènement déclencheur (Ex : Demande de congés)
- Deux traits simples : Est d’un évènement intermédiaire (Ex : Effectuer une nouvelle demande)
- Un trait épais : Est un résultat (aboutissement d’un process) (Ex : Notification acceptée pour l’employé)
- Un cercle avec à l’intérieur:
- Une lettre : Représente un message
- Envoyé si la lettre est noire (Ex : Notification de refus pour l’employé)
- Reçu si la lettre est blanche (Pas d’exemple dans le schéma ci-dessus)
- Une flèche : Représente un lien de la flèche noire vers la flèche blanche, de manière à éviter que des flèches ne se croisent (Ex : Exécuter une nouvelle demande, en orange)
- Une lettre : Représente un message
- Les rectangles sont les activités qui décomposent le process (Ex : 200 – Vérifier la validité de la demande)
- Les activités ont un pictogramme en haut à gauchesi c’est :
- Un personnage : Il s’agit d’une action réalisée par un acteur sur un outil du système d’information (EX : 100 – Remplir et soumettre la demande de congés)
- Une roue dentée : Il s’agit d’une action réalisée automatiquement (EX : 110 – Vérifier la validité de la demande)
- Une main : Il s’agit d’une action réalisée en dehors du système d’informations (EX : Opter pour les suites à donner au refus)
- Si un évènement intermédiaire est rattaché à une activité (en tous les cas celui qui est représenté dans l’exemple, car bien entendu le présent paragraphe ne couvre pas toute le vocabulaire BPMN) il indique une condition qui, si elle est réalisée oriente vers la flèche associée (Ex : Si lors de « 200 – Vérifier la validité de la demande » le résultat est « Demande invalide » alors l’activité se dirige vers « 201 – Générer une notification de refus » et si la Demande est valide alors le processus s’oriente vers l’activité « 300 – Rediriger vers le responsable hiérarchique »)
- Les activités sont entourées par des zones en pointillés qui indique l’application qui les implémentent
- Le losange avec une croix indique que le process se décompose ensuite en deux séries d’activités exécutées en parallèle (Ex : Après « 900 – Notifier l’employé » s’enclenchent conjointement les activité « Mettre à jour le planning » et l’envoi d’une notification d’acception pour l’employé)
- Derrière les crochets, vous l’aurez compris, on écrit des commentaires.
Les 5 erreurs détectées en modélisant le BPMN (la solution)
Modéliser dans un langage structuré comme BPMN (il n’existe pas d’alternative standardisée pour modéliser des processus) facilite l’identification des imprécisions. Voici celles qui ont naturellement surgis lors des 20 minutes consacrées à la formalisation du process décrit par ChatGpt, au niveau des activités :
- 402 – Effectuer une nouvelle demande : Lors d’un refus d’une demande, lorsque le salarié effectue une nouvelle demande doit-on conserver un lien vers l’ancienne demande refusée ?
- 402 – Renoncer à sa demande : Le renoncement à une demande, pour un salarié, suite à refus doit-il être explicite et/ou automatique au bout d’un certain délai ?
- 500 – Rediriger vers les RH : Y a-t-il un seul interlocuteur RH ? Si, non, quelles sont les règles présidant à la redirection vers le bon interlocuteur RH ?
- 600 – Vérifier l’impact (dans l’outil RH) : Que se passe-t-il si les RH détectent un problème lors de l’analyse d’impact ? (ChatGpt a omis de décrire ce cas de figure)
- 800 Confirmer l’enregistrement : Comment cette confirmation de l’enregistrement doit-elle s’effectuer ? (par quel canal, vis-à-vis de qui, quelles conséquences cette confirmation a-t-elle sur le système d’informations…)
La capacité à poser les bonnes questions lors de la modélisation d’un process constitue un nouvel apport de valeur.
Utilisation de BPMN dans le cadre de la « digitalisation des demandes de congés » (projet fictif)
Description du projet (fictif) : Digitalisation des demandes de congés
Ci-dessous une mini expression de besoin inventée sur le thème du process précédemment présenté :
- Existant : Les demandes de congés s’effectuent actuellement via des échanges de mails (certes, de nos jours, ce n’est pas très crédible mais admettons que ce soit le cas).
- Pourquoi ? (digitaliser la demande de congés) :
- Fidéliser les collaborateurs : La demande de congés s’effectuant actuellement par mails induit une opacité, des erreurs et des délais de traitement qui ont été identifiés comme des irritants. A ce titre ils dégradent l’image de l’entreprise auprès des collaborateurs.
- Augmenter l’efficience : L’absence de workflows de validation des congés est inutilement chronophage pour les managers et les équipes de gestion des ressources humaines.
- Comment ? : En substituant la gestion par mail de demandes de congés par un workflow de validation accessible via le portail interne d’entreprise.
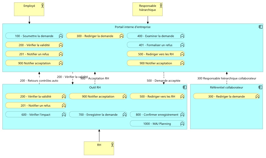
Construire le schéma d’architecture à partir du BPMN
Pour construire le schéma d’architecture ci-dessus, il a suffi de reprendre les différentes activités décrites dans le BPMN et de les ventiler sur les applications qui portent ces activités :
- En bleu: Les activités qui n’impactent qu’un seul composant applicatif
- En jaune: Les activités qui impactent plusieurs composants applicatifs
Le choix fonctionnel effectué dans le cadre de ce projet fictif est de remonter les notifications au niveau du portail interne d’entreprise (pas de notification par mail).
Les identifiants préfixant les activités permettent une traçabilité verticale entre la vision process, bien comprise des métiers et la vision architecture qui permettra au responsable projet d’indiquer aux équipes :
- MOE « Portail interne d’entreprise » et « Outil RH » les fonctionnalités sur lesquelles elles devront travailler
- Infrastructures les flux qui devront être mis en œuvre
- …
Grâce au BPMN vous êtes en mesure d’expliquer à chaque intervenant MOE ce qu’il va être amené à faire, encore un apport de valeur…
N.B. : Le diagramme de collaboration a été formalisé sous Archi. Ce n’est certes pas très joli, mais c’est une représentation conforme aux standards de l’Open group (Langage Archimate). Ce sujet pourrait faire l’objet d’un autre article.
Il est possible de décliner le schéma d’architecture pour le rendre plus attractif (avec l’outil Lean-IX par exemple, encore un autre article possible…).
Construire la matrice d’impacts à partir du BPMN
Pour construire la matrice d’impact :
- Colonne A et B : Reporter l’ensemble des activités du BPMN avec leur identifiant. Vous bénéficiez ainsi d’une traçabilité entre la vision chiffrage, la vision architecture et la vision process.
- Colonne C : Evaluez le niveau de complexité en utilisant, comme le préconise l’agilité, la « suite de Fibonacci consistant à créer un nouveau nombre à partir de ses deux prédécesseurs (1,2,3, 5, 8, 13, 21, 34…)
- Colonne D : En pondérant le niveau de complexité avec la cellule J1, vous pouvez moduler la valeur d’un point de complexité en termes de jours hommes. Dans notre exemple 1 point de complexité équivaut à 0,6 jours.
- Colonne E à H : Répartition, en pourcentage de la charge calculée dans la colonne D
- Colonne I : Vous pouvez ajouter un commentaire qui pourrait être la description d’une User Story si vous fonctionnez en mode « Agiles »
Ainsi vous construisez une matrice d’impact, cohérente, lisible et aisément modifiable. A ce stade, votre utilité n’est plus à démontrer.
Changer ses habitudes pour créer de la valeur
Cette vision théorique n’est pas forcément si facile à mettre en pratique. Les équipes de maîtrise d’œuvre ont une autre logique que la logique purement fonctionnelle pour effectuer leur chiffrage. Ce chapitre a pour ambition de vous sensibiliser, et pourquoi pas de vous convaincre, que le jeu en vaut la chandelle.
Comment ça se passe usuellement
Dans le cadre d’une étude de faisabilité, mais on aura le même phénomène pour un chiffrage au forfait, la procédure est la suivante :
- On fait le découpage fonctionnel (expression de besoin)
- On expose ce besoin aux équipes MOE
- On attend (plus ou moins longtemps)
- Les équipes MOE reviennent avec un chiffrage qu’il faut prendre « en bloc »
- Ce chiffrage n’est souvent pas respecté en phase de mise en œuvre et il n’est pas challengé, dans la mesure ou on a perdu la traçabilité avec l’expression de besoins
Et si on faisait autrement… ?
Envisageons un nouveau process pour l’EF :
- Le chef de projet réuni chaque équipe MOE et leur fait évaluer la complexité de chacune des fonctionnalités en mode « planning poker »
Que se passerait-il alors ? :
- Il suffirait d’une heure (allez deux heures max) par équipe pour obtenir un chiffrage
- On conserverait la traçabilité entre la vision fonctionnelle et le chiffrage (ce qui, via des retros permettrait de mettre en œuvre un process d’amélioration continue : qu’est-ce qu’on a bien chiffré, qu’est ce qu’on a mal chiffré et pourquoi…)
- La qualité des estimations ne serait finalement pas plus mauvaise qu’avec le process usuel (et surtout elle serait capitalisable)
En conclusion, modéliser en BPMN est un élément essentiel à la réussite de vos projets
Pourquoi faut-il modéliser en BPMN ? :
Réponse : Pour disposer d’une représentation claire et partageable du processus sur lequel on travaille
Pourquoi faut-il disposer d’une représentation claire et partageable du processus sur lequel on travaille ?
Réponse : Disposer d’une représentation claire et partageable du processus sur lequel on travaille permet de décomposer de manière fiable et claire le travail à réaliser
Pourquoi faut-il décomposer de manière fiable et claire le travail à réaliser ?
Réponse : Décomposer de manière fiable et claire le travail à réaliser fournit le cadre permettant d’estimer et de suivre l’avancement de son projet.
Pourquoi faut-il avoir un cadre fiable et clair permettant d’estimer et de suivre l’avancement de son projet ?
Réponse : Disposer d’un cadre fiable et clair permettant d’estimer et de suivre l’avancement de son projet est un élément essentiel de réussite de son projet
Par conséquent il faut modéliser en BPMN car c’est un élément essentiel à la réussite de vos projets.
Je suis intéressé par vos retours éventuels relatifs à cet article (avis, suggestions, compléments d’informations, retours d’expériences, critiques…). A ce titre, n’hésitez pas à me solliciter via l’adresse ewalrave@aubay.com





